Eliminate Gaps
- Single flowsheet used across scheduling and planning environments – eliminates gaps by design
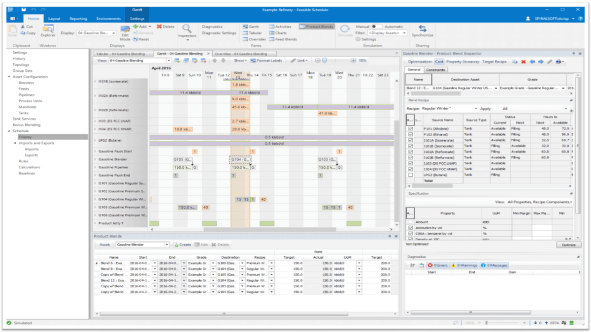
- Intuitive, configurable visualizations and alerts with choice of tabular and Gantt scheduling views and dedicated product blending environment
- Alerts and notifications guide users to correct errors.


Rules Automation
- Control logic and user-defined automation rules are built-in
- The rules engine and the ability to construct rule-sets captures common scheduling strategies, freeing up schedulers to focus on value-added tasks, supported by risk-exploration analytics
Integration
Flexible integration with Offsites and other plant data systems with built-in data reconciliation and base-lining can be used to update schedules to reflect reality and compare plant performance against the schedule.


Schedule AI Assistant
- Easily translate monthly plans into feasible activity programs that meet commercial, environmental, and operational imperatives
- Schedule AI Assistant generate several schedule options in just seconds, empowering schedulers at refineries to explore and rank possible scenarios for efficiency, profitability, and emissions
- Reduces the software burden on schedulers by offering a high-level, user-friendly scheduling environment and defining schedules in terms of scheduling intent rather than low-level activities
- Show how plans could be optimized depending on different scheduling and cost scenarios, scenarios for efficiency, profitability, and emissions.
- Schedule AI Assistant can generate several schedule options in just seconds—work that usually takes schedulers days to complete. These options show how plans could be optimized depending on different scheduling and cost scenarios.
Collaboration
- Multi-user support allowing many schedulers to adapt and update the same schedule together reducing the time taken to produce an end-to-end schedule
- Easy synchronization capabilities mean users can work together to form a comprehensive production schedule
- Commenting and conflict management provided to deliver a seamless user experience

Unified Supply Chain, Optimized in the Cloud
Cloud deployment scales processing power for massive optimization analysis
Supply Chain management without overhead from installation, deployment, and maintenance
AVEVA Connect allows organizations to quickly and securely share critical information
Commercial flexibility with various subscription approaches
Specifications
Type
Software
Optimized Scenario
Schedule operations using the latest crude data and share results with operations and the ability to compare schedules to actuals and plans
Available on
PC
Languages
English

AVEVA Group Limited
AVEVA creates industrial software that inspires people to shape the future. We believe industry advancement should enhance the human experience.
Associated Scenarios
Refining Process Value Chain Optimization
Optimizing business value through increased yield and reduced energy requires a focus on anticipating, guiding, and negotiating performance alignment across all refinery facilities and organizations.
Related Products
AVEVA™ Unified Supply Chain - Network
Optimize multiple assets side-by-side with the distribution network across the entire value chain in both oil and gas, and mining, minerals, and metals operations.
AVEVA™ Unified Supply Chain - Plan
Easily build, share, optimize and maintain planning models for refining, petrochemicals and mining, minerals, and metals operations.
AVEVA Unified Supply Chain
Formerly Known As Spiral Unified Supply Chain Management
Optimize YOUR Supply Chain with the ultimate cloud-enabled oil and gas supply chain management software from AVEVA. Faster, smarter, and tailored for O&G.
Crude Assay Management
Get Enterprise Crude Knowledge Management - easily maintain, improve, and distribute crude oil insight across broad user groups
AVEVA Off-sites Management
Formerly Known As Refinery Off-Sites
AVEVA Offsites Management provides accurate, reliable, and accessible inventory and movement information, movement automation and more!
Related Services
Professional Services for Value Realization - Mining
Augment your internal project capability with proven subject matter experts and engineers who can help you unlock the value within your business and maximize your returns.
AVEVA APM Assessment
Formerly Known As APM Assessment
APM Assessment enables customers to gain an understanding of the status of their business and opportunities that will provide the quickest financial return.